Cette version est dépassée. Une version approuvée plus récente existe.
Cette version (2021/10/22 10:02) est en ébauche.
Approuvés: 0/1
Cette version (2021/10/22 10:02) est en ébauche.Approuvés: 0/1
Ceci est une ancienne révision du document !
Date de création : 15/10/21
Date de Mise à Jour : 15/10/21
Version v20.1
Widgets Graphique
Le widget Graphique permet de choisir parmi plusieurs types de graphiques pour visualiser un groupe filtré d'enregistrements. Il permet, pour certains widgets, de sélectionner également le niveau de données à analyser. Une personnalisation de la présentation est également disponible
Types de graphique
Il est possible de changer le type de graphique à afficher. En cliquant sur le nom du diagramme la liste des différents graphiques disponible s'affiche.
Quelque soit le type de diagramme sélectionné, il est possible d'accéder à la valeur des données en passant la souris sur le graphique (si paramétré ainsi) :
Si le délai d'affichage de la valeur est trop court, il est possible de le modifier par le menu Paramètres
Niveaux de données
Personnalisation de l'affichage (réservée Administrateurs (Groupes 1 à 10))
Légendes
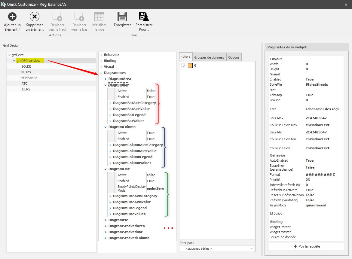
Sélectionner le menu “Paramètres” :
Cliquer sur “grdDBChartView” puis sur les propriétés :
- Hint Hide Pause
Modifie le délai d'affichage des bulles. Renseigner une valeur en millisecondes (ici 5000 ms= 5s) - Hint Value
Affiche la valeur dans une bulle au survol de la souris si “true”. Sinon renseigner “False” - Title
renseigner le Titre du diagramme à afficher.Cliquer dans un autre champ avant d'enregistrer sinon la modification n'est pas prise en compte.
Diagramme Camembert
Cliquer sur “grdDBChartView” puis, dans la catégorie Diagrammes/DiagramPie :
- DiagrammePieLegend → Position
Modifie la position du bloc de légende autour du graphique (par défaut : à droite) - DiagrammePieValues → CaptionPosition
Affiche/masque la valeur et la positionne à différents endroit dans le graphique en fonction du choix :








